生產線平衡即是對生產的全部工序進行平均化、均衡化,調整各工序或工位的作業負荷或工作量,使各工序的作業時間盡可能相近或相等,最終消除各種等待浪費現象,達到生產效率最大化的技術手段與方法。
產線平衡與我們熟知的“木桶定律”很相似,一個木桶所能裝載多少水取決于木桶最短的一個木板高度,生產線的最大產能不是取決于作業速度最快的工位,而恰恰取決于作業速度最慢的工位,最快與最慢的差距越大,產能損失或浪費就越大。
生產線平衡即是對生產的全部工序進行平均化、均衡化,調整各工序或工位的作業負荷或工作量,使各工序的作業時間盡可能相近或相等,消除各種等待浪費現象,達到提升生產效率的技術手段與方法。
在Avix軟件中創建產線獲得基本的任務時間分析之后,可以在平衡模塊進產線資源平衡的設計與優化。通過任務的拖拽可動態實現產線平衡結果展示,同時設定節拍時間與效率比率,可以更好的確認平衡結果。

當一個工站包含多個設備作業任務或多個人員作業任務,必定需要對任務進行時序的設置,獲取準確的平衡數據。在Avix中選擇任務點擊右鍵,創建規則實現任務時序控制。

線平衡結果從四個方面進行統計計算包括:時間、利用率、節拍、資源。


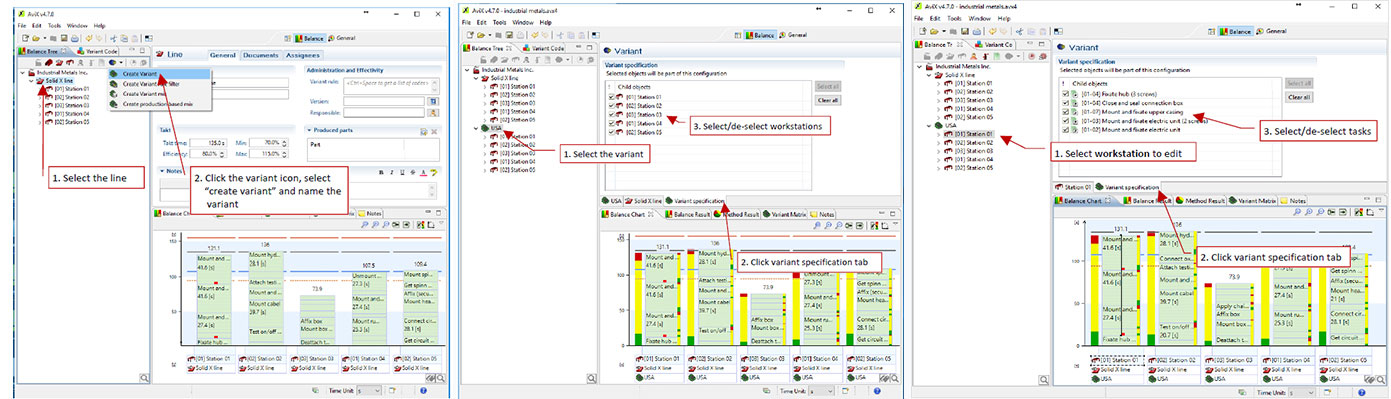
一條產線通常包含不同的產品變體,因為不同的變體在組裝期間要執行的不同工作量(任務)。所以不同的產品變體以及它們如何影響平衡也是需要管理與優化的。在Avix中可以創建配置對產線工站與任務進行重組,實現不同產品混線生產時產線平衡的設計與優化。
